Streamlined Network Communication for Blueprints
[Blueprint] Web Communication Helper (Http / Websocket) is a powerful tool designed to simplify network interactions within your project. This plugin exposes a set of easy-to-use blueprint functions. Consequently, developers can make advanced HTTP requests and open websocket communication channels without complex coding. These functions are versatile and can be used everywhere in your project logic.
Advanced HTTP Request Capabilities
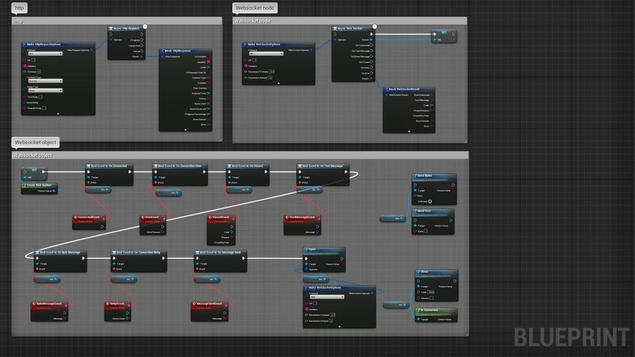
The core of the [Blueprint] Web Communication Helper (Http / Websocket) lies in its robust HTTP handling. It supports a wide range of standard request methods. These include GET, POST, PUT, DELETE, HEAD, and PATCH. Therefore, you have complete control over how your application interacts with web services.
Beyond that, the plugin allows you to track request progress in real-time. This is particularly useful when handling large data transfers. You can also define custom headers for both standard requests and websocket connections. Additionally, the tool supports various payload types. You can send text, binary data, or even file payloads effortlessly. To ensure your application remains responsive, you can also define specific timeouts for every request.
One-Way and Two-Way Communication
The [Blueprint] Web Communication Helper (Http / Websocket) excels at managing different communication protocols. For instance, it supports Server-Sent Events (SSE). This feature enables one-way HTTP communication. However, please note that this specific feature is compatible with version 5.2 and above.
For more complex needs, the plugin facilitates full two-way communication via websockets. It supports both standard (ws) and secure (wss) client connections. This allows for real-time data exchange between the client and the server. Furthermore, you can send both text and binary messages over these websocket channels.
Streamlined Development with Async Nodes
Efficiency is a major focus for the developer of this tool. To speed up your workflow, the plugin includes async nodes. These nodes allow for quick and simple usage within your blueprint graphs. As a result, you can handle network tasks without blocking the main execution thread.
The creator provides the right tools to help your development process. While they do not perform the work for you, the plugin is designed to be a reliable helper. If you find a bug, the creator investigates and fixes it based on detailed reports. Moreover, the developer remains open to feature requests related to the plugin’s use case.
Best Fit
In practice, the [Blueprint] Web Communication Helper (Http / Websocket) is an essential resource for network-heavy projects. It combines ease of use with advanced features like SSE and secure websocket support. By utilizing these blueprint functions, you can establish stable and efficient web communication for your game or application. This tool effectively bridges the gap between your local project and web-based services.
Preview Images
Protected download
Access this resource
All resources are 100% manually reviewed to eliminate all risks.
![[Blueprint] Web Communication Helper (Http / Websocket) asset](https://3dcghub.com/wp-content/uploads/2026/03/397f2d0d837a_c2299541-8f34-42e5-b03d-a55f09d1e403.webp)
![[Blueprint] Web Communication Helper (Http / Websocket) asset](https://3dcghub.com/wp-content/uploads/2026/03/659e3154dd70_1b228f71-cefa-490a-9e5a-a552813a3383.webp)
![[Blueprint] Web Communication Helper (Http / Websocket) asset](https://3dcghub.com/wp-content/uploads/2026/03/e4f32e6d26d0_d144b498-b787-48bf-a1ed-b729b2740d09.webp)
![[Blueprint] Web Communication Helper (Http / Websocket) asset](https://3dcghub.com/wp-content/uploads/2026/03/324827a71acf_67dec588-becf-4db6-9d08-872748a8b066.webp)